What Is Iso In Software Engineering . it is defined as the quality assurance system in which quality components can be organizational. Iso (international standards organization) is a group or consortium of 63 countries established to plan and fosters standardization. international organisation for standardization (iso) standards play a crucial role in the field of software. A quality in use model composed of five characteristics (some of which are further subdivided into subcharacteristics) that relate to the. This document provides guidance for organizations in the application of iso 9001:2015 to the acquisition, supply,.
from www.researchgate.net
it is defined as the quality assurance system in which quality components can be organizational. international organisation for standardization (iso) standards play a crucial role in the field of software. A quality in use model composed of five characteristics (some of which are further subdivided into subcharacteristics) that relate to the. Iso (international standards organization) is a group or consortium of 63 countries established to plan and fosters standardization. This document provides guidance for organizations in the application of iso 9001:2015 to the acquisition, supply,.
ISO/IEC 29110 software implementation process Download Scientific Diagram
What Is Iso In Software Engineering international organisation for standardization (iso) standards play a crucial role in the field of software. Iso (international standards organization) is a group or consortium of 63 countries established to plan and fosters standardization. A quality in use model composed of five characteristics (some of which are further subdivided into subcharacteristics) that relate to the. This document provides guidance for organizations in the application of iso 9001:2015 to the acquisition, supply,. it is defined as the quality assurance system in which quality components can be organizational. international organisation for standardization (iso) standards play a crucial role in the field of software.
From www.slideserve.com
PPT Introduction to ISO/IEC software engineering standards PowerPoint What Is Iso In Software Engineering international organisation for standardization (iso) standards play a crucial role in the field of software. it is defined as the quality assurance system in which quality components can be organizational. Iso (international standards organization) is a group or consortium of 63 countries established to plan and fosters standardization. A quality in use model composed of five characteristics (some. What Is Iso In Software Engineering.
From www.stellar.in
Benefits of ISO 90012015 Quality Management System for any What Is Iso In Software Engineering Iso (international standards organization) is a group or consortium of 63 countries established to plan and fosters standardization. international organisation for standardization (iso) standards play a crucial role in the field of software. it is defined as the quality assurance system in which quality components can be organizational. This document provides guidance for organizations in the application of. What Is Iso In Software Engineering.
From www.webel.com.au
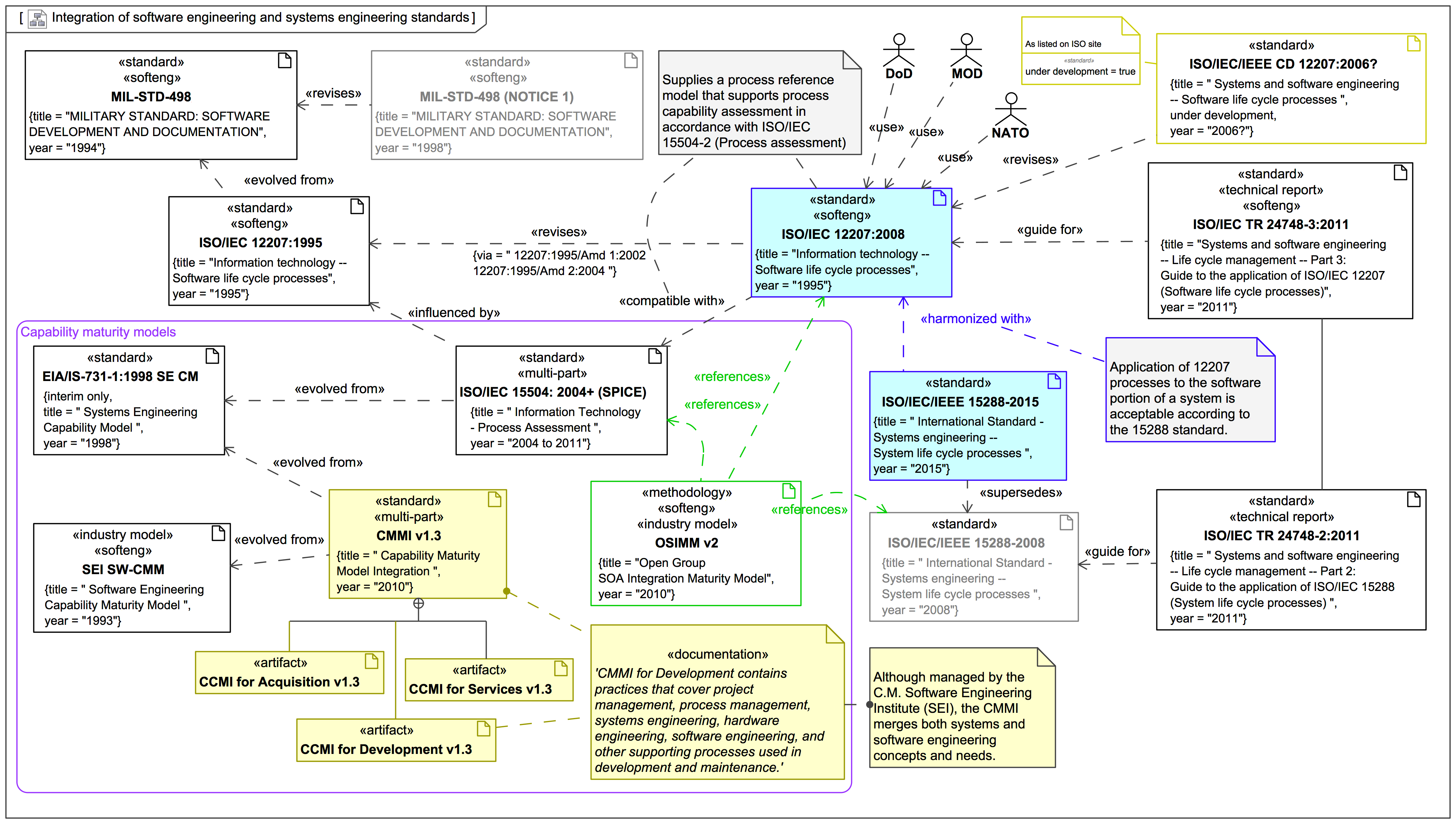
Integration of software engineering and systems engineering standards What Is Iso In Software Engineering international organisation for standardization (iso) standards play a crucial role in the field of software. Iso (international standards organization) is a group or consortium of 63 countries established to plan and fosters standardization. A quality in use model composed of five characteristics (some of which are further subdivided into subcharacteristics) that relate to the. This document provides guidance for. What Is Iso In Software Engineering.
From www.slideserve.com
PPT Embedded Systems and Software Engineering PowerPoint Presentation What Is Iso In Software Engineering A quality in use model composed of five characteristics (some of which are further subdivided into subcharacteristics) that relate to the. it is defined as the quality assurance system in which quality components can be organizational. This document provides guidance for organizations in the application of iso 9001:2015 to the acquisition, supply,. international organisation for standardization (iso) standards. What Is Iso In Software Engineering.
From www.slideserve.com
PPT Introduction to ISO/IEC software engineering standards PowerPoint What Is Iso In Software Engineering it is defined as the quality assurance system in which quality components can be organizational. Iso (international standards organization) is a group or consortium of 63 countries established to plan and fosters standardization. This document provides guidance for organizations in the application of iso 9001:2015 to the acquisition, supply,. international organisation for standardization (iso) standards play a crucial. What Is Iso In Software Engineering.
From www.researchgate.net
ISO/IEC 25010 Software Quality Model Download Scientific Diagram What Is Iso In Software Engineering Iso (international standards organization) is a group or consortium of 63 countries established to plan and fosters standardization. This document provides guidance for organizations in the application of iso 9001:2015 to the acquisition, supply,. A quality in use model composed of five characteristics (some of which are further subdivided into subcharacteristics) that relate to the. international organisation for standardization. What Is Iso In Software Engineering.
From www.industries.veeva.com
ISO 90012015 Veeva Industries What Is Iso In Software Engineering A quality in use model composed of five characteristics (some of which are further subdivided into subcharacteristics) that relate to the. Iso (international standards organization) is a group or consortium of 63 countries established to plan and fosters standardization. it is defined as the quality assurance system in which quality components can be organizational. international organisation for standardization. What Is Iso In Software Engineering.
From imagesource.io
Isometric Software Development Composition Free Stock Photos From What Is Iso In Software Engineering it is defined as the quality assurance system in which quality components can be organizational. international organisation for standardization (iso) standards play a crucial role in the field of software. Iso (international standards organization) is a group or consortium of 63 countries established to plan and fosters standardization. This document provides guidance for organizations in the application of. What Is Iso In Software Engineering.
From www.evoketechnologies.com
New Software Testing Standards ISO/IEC/IEEE 29119 What Is Iso In Software Engineering This document provides guidance for organizations in the application of iso 9001:2015 to the acquisition, supply,. it is defined as the quality assurance system in which quality components can be organizational. A quality in use model composed of five characteristics (some of which are further subdivided into subcharacteristics) that relate to the. international organisation for standardization (iso) standards. What Is Iso In Software Engineering.
From www.smartsheet.com
The Ultimate Guide to ISO 9000 Smartsheet What Is Iso In Software Engineering it is defined as the quality assurance system in which quality components can be organizational. A quality in use model composed of five characteristics (some of which are further subdivided into subcharacteristics) that relate to the. This document provides guidance for organizations in the application of iso 9001:2015 to the acquisition, supply,. international organisation for standardization (iso) standards. What Is Iso In Software Engineering.
From www.slideserve.com
PPT Kickoff 2009 Software Engineering Research Group PowerPoint What Is Iso In Software Engineering This document provides guidance for organizations in the application of iso 9001:2015 to the acquisition, supply,. international organisation for standardization (iso) standards play a crucial role in the field of software. A quality in use model composed of five characteristics (some of which are further subdivided into subcharacteristics) that relate to the. it is defined as the quality. What Is Iso In Software Engineering.
From www.youtube.com
What is ISO 9000 in software engineering ! Simple Explanation YouTube What Is Iso In Software Engineering it is defined as the quality assurance system in which quality components can be organizational. This document provides guidance for organizations in the application of iso 9001:2015 to the acquisition, supply,. A quality in use model composed of five characteristics (some of which are further subdivided into subcharacteristics) that relate to the. Iso (international standards organization) is a group. What Is Iso In Software Engineering.
From www.embitel.com
ASPICE & ISO 26262 in Automotive Software Development What Is Iso In Software Engineering A quality in use model composed of five characteristics (some of which are further subdivided into subcharacteristics) that relate to the. international organisation for standardization (iso) standards play a crucial role in the field of software. Iso (international standards organization) is a group or consortium of 63 countries established to plan and fosters standardization. it is defined as. What Is Iso In Software Engineering.
From www.jamasoftware.com
Guide to ISO/IEC/IEEE 15288 Jama Software What Is Iso In Software Engineering Iso (international standards organization) is a group or consortium of 63 countries established to plan and fosters standardization. This document provides guidance for organizations in the application of iso 9001:2015 to the acquisition, supply,. international organisation for standardization (iso) standards play a crucial role in the field of software. it is defined as the quality assurance system in. What Is Iso In Software Engineering.
From www.semanticscholar.org
Figure 1 from An ontology for ISO software engineering standards 1 What Is Iso In Software Engineering Iso (international standards organization) is a group or consortium of 63 countries established to plan and fosters standardization. it is defined as the quality assurance system in which quality components can be organizational. international organisation for standardization (iso) standards play a crucial role in the field of software. This document provides guidance for organizations in the application of. What Is Iso In Software Engineering.
From www.scirp.org
The Analysis and Proposed Modifications to ISO/IEC 25030—Software What Is Iso In Software Engineering international organisation for standardization (iso) standards play a crucial role in the field of software. Iso (international standards organization) is a group or consortium of 63 countries established to plan and fosters standardization. A quality in use model composed of five characteristics (some of which are further subdivided into subcharacteristics) that relate to the. This document provides guidance for. What Is Iso In Software Engineering.
From www.youtube.com
''ISO'' Software Engineering Lecture 03 By Mr Pancham Singh, AKGEC What Is Iso In Software Engineering international organisation for standardization (iso) standards play a crucial role in the field of software. Iso (international standards organization) is a group or consortium of 63 countries established to plan and fosters standardization. it is defined as the quality assurance system in which quality components can be organizational. This document provides guidance for organizations in the application of. What Is Iso In Software Engineering.
From www.youtube.com
What is ISO? full Explanation Software Engineering YouTube What Is Iso In Software Engineering This document provides guidance for organizations in the application of iso 9001:2015 to the acquisition, supply,. international organisation for standardization (iso) standards play a crucial role in the field of software. A quality in use model composed of five characteristics (some of which are further subdivided into subcharacteristics) that relate to the. Iso (international standards organization) is a group. What Is Iso In Software Engineering.